Программное обеспечение "Поделиться корзиной" для 1С-Битрикс: Управление сайтом Битрикс
С помощью нашего модуля можно увеличить генерацию трафика и конверсию, а так же решить проблему с брошенными корзинами, которая возникает при использовании покупателем разных устройств. Помимо удобства для покупателей, при размещении ссылок на корзину на форумах и в социальных сетях, увеличивает привлекательность сайта с точки зрения поисковых систем.
Почему модуль «Поделиться корзиной» должен быть в каждом интернет-магазине?
1. Увеличивает продажи
Если посетитель делится своей корзиной с знакомыми и друзьями, вероятность, что им так же понравятся эти товары очень велика, что в итоге приведет к покупке.
2. Улучшает SEO и увеличивает трафик
Несомненно, увеличение внешних ссылок на сайт, делает его привлекательней с точки зрения поисковых систем, а тем более когда трафик целевой, как в случае с шарингом корзины.
3. Одна корзина на всех устройствах
Зачастую посетители интернет-магазинов сталкиваются с трудностями подбора товаров, когда используется несколько устройств. С нашим модулем у посетителей таких проблем не будет, они спокойно смогут начать подбор товара на одном ПК и сохранив ссылку на корзину продолжить ,например, в дороге с мобильного устройства, при этом без необходимости регистрироваться и авторизовываться на сайте, что несомненно делает интернет-магазин более удобным и привлекательным перед конкурентами.
4. Список желаний
Посетители интернет-магазина могут использовать модуль «Поделиться корзиной» в качестве «Списка желаний», отправив ссылку на корзину своим родственникам или друзьям.
5. Увеличивает конверсию
Перешедший по ссылке посетитель интернет-магазина, сразу попадает на готовую для покупки подборку товаров, не тратя свое время на выбор.
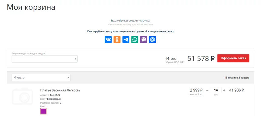
Как это работает?
Модуль позволяет разместить кнопку «Поделиться корзиной» на странице корзины, при нажатии на которую, генерируется уникальная ссылка на корзину, её можно скопировать или поделиться ей в социальных сетях.
Переход по ссылке загружает копию содержимого корзины.
В нашем каталоге представлены готовые сайты и интернет-магазины для различных сфер деятельности.
Для того, чтобы найти подходящий вариант воспользуйтесь фильтром, расположенном в каждом разделе.
Вы можете отфильтровать готовые решения по тематике, стоимости и другим параметрам.
Пожалуйста, обратить внимание, что для установки купленного решения вам обязательно потребуется система управления Битрикс, позволяющая редактировать сайт или интернет-магазин без знания программного кода.
Перейдя на детальную страницу любого решения, вы увидите его цену, кнопку со ссылкой на демо версию, список подходящих редакций Битрикс и два варианта покупки:
- Вы покупаете только решение (подходит тем, у кого уже есть платформа Битрикс с нужным набором функций).
- Вы покупаете все необходимое для установки в одном наборе, в который уже входит:
- выбранное вами готовое решение;
- минимально требуемая редакция 1С-Битрикс;
- аренда хостинга и домена.
Вы можете выбрать базовый набор, либо составить свой добавив в него:
- другую редакцию 1С-Битрикс, которая включает в себя больше полезных функций;
- более мощный хостинг;
- услуги приоритетной техподдержки и пр.
Положите товары в корзину, кликните по ней в правом верхнем углу страницы и нажмите на кнопку
«Оформить заказ» или кликните по кнопке «Быстрый заказ».
Быстрый заказ
Функция «Быстрый заказ» позволяет пропустить стандартную процедуру оформления покупки. Вместо этого вы оставляете свои контактные данные в специальной форме обратной связи и ожидаете звонка нашего сотрудника. Он уточняет позиции вашего заказа, отвечает на вопросы и отправляет подтверждение заказа на вашу электронную почту.
Обычное оформление
При выборе стандартного оформления заказа, вы увидите новую страницу. Здесь вам нужно будет выбрать тип плательщика, вариант оплаты и доставки заказа.
Оплата
Вы можете оплатить заказ по безналичному расчету, а также наличными при помощи платежной системы Яндекс.Деньги, выбрав способ оплаты через электронный кошелек или картами Visa, Mastercard, либо Maestro.
Доставка
Купленные программные продукты будут отправлены вам по электронной почте в виде цифро-буквенного кода. Данный код (лицензионный ключ) выписывается автором программного продукта и предоставляет вам неисключительное право на его использование.
Установка
При покупке готового решения вместе с системой управления сайтом Битрикс, их установка проводится абсолютно бесплатно.
Безналичный расчет
Данный способ оплаты доступен для физических и юридических лиц. После заполнения и подтверждения заказа вы получите по e-mail счeт со всеми реквизитами, который необходимо распечатать и оплатить в любом коммерческом банке в течение 5 банковских дней с момента оформления заказа.
Пожалуйста, обратите внимание, что продажа программных продуктов осуществляется без НДС
(пп. 26 п. 2 ст. 149 НК РФ).
Оплата при помощи сервиса Яндекс.Деньги
Данный способ оплаты доступен для физических лиц (комиссия за перечисление денег не взымается). Надёжность и безопасность приёма платежей подтверждена международными сертификатами PCI Security Standards Council. Информация о сервисе находится в официальных реестрах Visa International и MasterCard Worldwide.
После заполнения и подтверждения заказа вы будете переадресованы на защищенный веб-сайт сервиса Яндекс.Деньги, где сможете выбрать способ оплаты при помощи платежных карт Visa, Mastercard или Maestro, либо электронного кошелька Яндекс.Деньги.
Доставка
Купленные программные продукты поставляются в виде цифро-буквенного кода, используя который их можно установить на хостинг согласно инструкции. Код отправляется онлайн на указанную в заказе электронную почту.
После получения оплаты от покупателя до момента отправки ему лицензионного ключа может пройти несколько часов.
На протяжении этого времени проводится оформление купленной программной продукции.
Внимание! Неправильно указанный e-mail может привести к дополнительной задержке. Пожалуйста, проверяйте ваши персональные данные при регистрации и оформлении заказа. Конфиденциальность ваших данных гарантируется.
Для установки вам потребуется
- Система управления «Битрикс» (подходящей редакции);
- Домен;
- Хостинг.
Все это вы можете купить в готовом наборе у нас на сайте, ускорив процесс дальнейшей установки.
Базовую установку мы сделаем для вас бесплатно!
Задать вопрос
Не нашли ответа на свой вопрос?Свяжитесь с нами, и мы предоставим необходимую информацию. |
Задать вопрос
|




